Übersicht Prüfmanagement
Funktionsübersicht
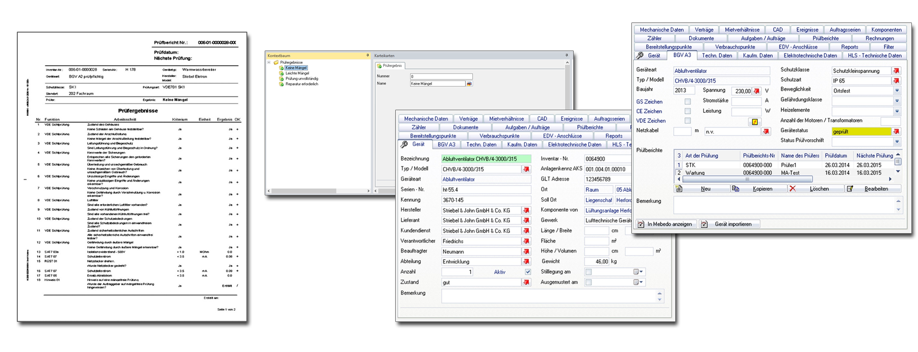
- Inventarisierung, Verwaltung und Dokumentation von technischen Geräten (Stammdaten mit eindeutigen Bezeichnungs-, Hersteller- und Standortdaten)
- Konfigurierbares Inventarnummernsystem für die Übernahme bereits bestehender Nummern
- Dokumentation von Einweisungen
- Dokumentation aller sicherheits- und messtechnischer Kontrollen
- Historisierung der Daten
- Planung und Organisation von Prüfungen mit Terminfortschreibungen und Erinnerungsfunktion
- Zuordnung von Prüf- und Arbeitsvorschriften aus Katalogen (nach Gerätetyp oder Tätigkeitsart)
- Arbeitsanweisungen mit hinterlegten Arbeitsschritten für strukturiertes Abarbeiten des Prüfvorgangs inklusive automatischer Messung und Dokumentation der Messergebnisse
- Anbindung gängiger Messgeräte über die AddIn-Technologie (z.B. Amprobe, LEM, GMC, BEHA)
- Zuordnung von Budgets und Kostenstellen
- Zuordnung von Kostenvoranschlägen, Rechnungspositionen usw.
- Automatische Erstellung von normgerechten Prüfprotokollen und Dokumentationen
Standardauswertungen
- Normgerechte Prüfprotokolle
- Rechtssichere Einweisungsprotokolle
- Übersicht zu eingewiesenen Personen
- Übersichten zu Prüfterminen
- Gerätestatus
Mobile Anwendungen
- Auftragsmanagement
- Durchführung der jeweiligen Prüfungen
- Einweisungen von Mitarbeitern

